什么是UML?
Unified Modeling Language 统一建模语言,又称标准建模语言。是用来对软件密集系统进行可视化建模的一种语言。UML的定义包括UML语义和UML表示法两个元素。统一建模语言(UML)是一种模型化语言。模型大多以图表的方式表现出来。一份典型的建模图表通常包含几个块或框,连接线和作为模型附加信息之用的文本。这些虽简单却非常重要,在UML规则中相互联系和扩展。
更多讲解:UML图详解
什么是PlantUML
PlantUML是一个支持快速绘制的开源项目,它定义了一套完整的语言用于实现UML关系图的描述,并基于强大的graphviz图形渲染库进行UML图的生成。
特点:图形代码化,基于代码生成图形,好处就是后期改动方便,前提是对plantUML语法有一定了解。
更多讲解:plantUML官方文档
如何使用?
关于plantUML的使用方法(官方用法一览)有很多,这里讲解笔者推荐的用法
IDEA的plantUML插件
在IDEA的plugins插件中搜索“plantUML”,安装plantUML插件。

在想要绘制plantUML的文件夹点击右键,依次选择“new”、“PlantUML File”。

命名文件,选择图形种类,此时plantUML文件创建,文件名后缀为“puml”

生成的plant文件如下

此刻可能有人会问:明明我也可以用图片表示,为什么要绕一大圈使用plantUML?
当然,使用绘图工具(如亿图图示、钉钉、wps等)可以很简单并且可视化地绘制各种UML图,不用去学习特定的plantUML语法(存在一定的学习成本,主要是时间精力),但是这些绘图工具也存在一些局限性,当有一天我要去修改这个UML图的时候,是不是要去找它们的源文件?如果把这些源文件放在项目中,是不是整个项目的大小就会越来越大?还有一个绘图工具无法解决的问题,那就是当我们在做项目时,如果需要绘制大量类图,使用可视化绘图工具绘制无疑是一件艰难且痛苦的事情,但是这个问题在使用plantUML Parser插件后将不再是问题。使用plantUML还有个隐藏的好处,plantUML作为一种语言,可以使用插件、框架实现在各个平台和端的展示,比如笔者使用的文本绘图插件,在写博客的时候直接把plantUML写入文本绘图插件对应的文本区域就可以得到想要的UML图,这样后期修改博客时如果要改动图片,就不用去找源文件,也不用委曲求全在图片上进行修改,直接修改plantUML代码即可修改UML图,这样就很奈斯。
文章编辑时实时预览
发布文章后前端展示成图片

IDEA的PlantUML Parser插件
在IDEA的plugins插件中搜索“PlantUML parser”,安装PlantUML Parser插件(此处就不上图了)。
选择需要生成UML类图的类所在文件夹点击右键,选择“PlantUML Parser”,弹出如下对话框(由于插件是英文,所以我用有道词典翻译了一下,中英对照)。

此时目标类的plantUML文件已生成

tips:如果想要生成UML的类不在同一个文件夹内,此时有两个选择,一是扩大生成范围使用上级目录,二是将使用到的类复制到同一个临时文件夹内,然后使用PlantUML Patser生成后删除临时文件夹即可,笔者比较推荐后者
类似plantUML的UML绘图语言还有还有mermaid,但是功能完备性和文档友好性上不如plantUML,优点是使用的markdown语法,并且图形更有个性,有兴趣了解的可以查看mermaid官方文档
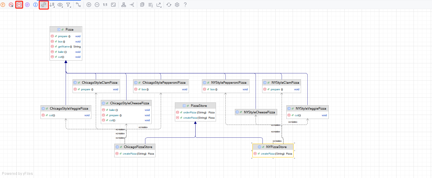
结合IDEA的diagrams功能使用
如果需要精细化plantUML推荐使用这种方式
选择需要图解的实体类并单击右键,选择diagrams

IDEA会自动绘制图表,要展示什么,要添加什么类自行选择,这里笔者建议展示方法、依赖

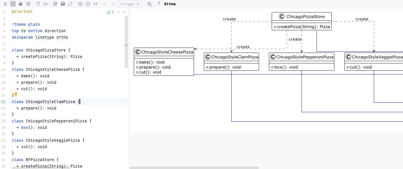
完成diagrams绘制后只需要导出为plantUML即可(也可以导出为.umll文件,可以在IDEA中直接查看)

评论区